Audit Report, Auditing, and Log Keys

Due to the critical nature of the audit report's content it is vitally important to set it up correctly now.
15 minutes now will save several hours of painful debugging and reconciliation when something does go wrong.

Each time IMan executes a process, an audit report is compiled containing errors, warnings or user specific auditing data.

The report is emailed to a specified list of recipients on the completion of the process. This audit report is the most commonly under-utilised capability within IMan.

Audit Report Components

Summary

The primary purpose for the audit summary is to display the key data used to reconcile the information being passed from one system to another through the integration, e.g. order numbers, or customer Id's.

Detail Processing Results

The detail contains any errors, warnings or other messages generated during processing.

Audit summaries

A successful integration is one that works as it should. However, errors can happen, and when they do it is useful to have a report that directs the user to the specific data causing the error.

To achieve this, the Audit Summary needs to be configured correctly.

The Audit Summary can display the list of numbered static or Expando Fields for the dataset, with a summary statement indicating how many records were processed, created or had errors.

If an integration is saved and run from the scheduler without configuring the Audit Summary, the user will receive a report with just the Processing Results.

An Audit Report with an un-configured Summary may contain some warnings, but no details about the individual records, such as the number of customers or individual invoice numbers:

At the completion of each integration the records are formatted into this report, and distributed via Email to the relevant parties.

See the Audit Tab for setting up Report Groups, and setup Email Groups for email configuration.

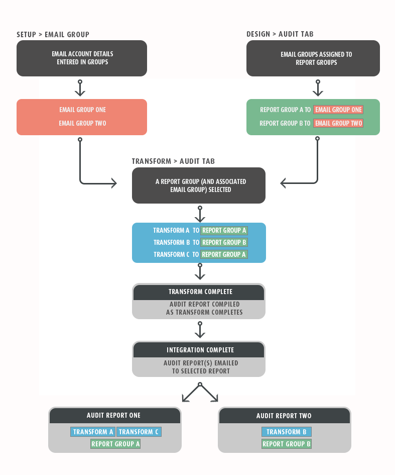
Report Group

Report Groups are typically used to group the audit report by functional role. In this way, imported data that is managed by different departments within a company can be processed together, then put into groups for the audit reports and sent individually to the concerned parties.

For example, an integration importing data from different parts of a company's accounting department can keep report groups for each part of the dataset and compile audit reports of relevant results to send to the recipients concerned with that data.

By default there is a single Report Group defined on each integration. It is possible to define additional Report Groups, as outlined below.

Email Group

This is where the recipients of the Audit Report for the selected Report Group are defined. The benefit of being able to specify which Email Group receives which Audit Report is that users only receive results that are relevant to them.

Email Groups are created in the Email Groups tab.

Log Keys

The overwhelming benefit of Log Keys (as opposed to key fields used when setting up hierarchies), is that when the Processing Results show an error, it will also display the information identified by the Log Key in the Source column of the report, allowing the user to locate the error quickly.

The number of summary sections depends on the number of fields that have been assigned log keys values.

Log keys are configured individually for each transform, so the Audit options are highly customisable. This means that the feedback received by the end-user can be extremely specific.

Log Keys are entered at record level to identify a transaction. Although this is done through the field mapping grid on the Field Mapping Tab tab, it is a vital part of creating an accurate Audit Report. The option to enter Log Keys is only available on relevant transforms, such as the map transform.

The Log Key asks IMan to create a list with the numbered fields.

This list appears in the Source column of the Audit Report. For example, the Order Id's could be given a '1' in their "Key" field, and the Item Number a value of '2'. This will ask IMan to produce the Order Id followed by the Item Number in the Source column of the Audit report.

Example

This screen-shot illustrates an entry in the audit log where the Order Reference and the Item Number fields have been given Log Key numbers to identify an entry.